рекомендует
LIFEL

Е-Практика и только практика!

28.10.2019
Андрей Матюков
Обзор конференции Е-Практика 2019
Клиентская конференция компании WebSoft традиционно проводилась параллельными потоками с различными примерами и мастер-классами в плане HR-автоматизации. Свой обзор я разделю на несколько последовательных этапов взаимодействия с сотрудником, в которых приведу примеры из докладов Е-Практики 2019:

  • рекрутинг
  • адаптация
  • вовлеченность
  • прокторинг

Рекрутинг

Задача:
В прошлом году в период слияния двух компаний и значительного увеличения клиентов дирекция по персоналу транспортно-логистической компании dpd поставила следующие амбициозные цели в плане массового подбора персонала (в основном производственного):

  • сократить сроки закрытия массовой вакансии до нормативных
  • снизить стоимость массовых позиций на 40%
  • добиться актуальной аналитики процесса
  • использовать высокотехнологичные решения

Михаил Исаев с коллегой рассказали, как до реализации вышеупомянутых целей весь подбор был точечным, будь то грузчик или руководитель. Со всеми проводились интервью.

Решение:
Цели были достигнуты созданием Ресёрчингового центра на базе Контакт-центра и полной автоматизацией массового процесса подбора персонала на базе E-Staff совместно с имеющейся кадровой учетной системой. Теперь подбор происходит так:

  • во внутренней программе заводится заявка от заказчика
  • затем эта вакансия автоматически попадает в E-Staff
  • разносятся данные по полям из этой заявки
  • запускается процесс публикации и рекламы заявки
  • идет поиск кандидатов по критериям

Теперь весь поток разделен на входящий и исходящий. При входящем потоке система интегрирована с внутренней системой, и при входящем звонке всплывает карточка кандидата, который уже был в системе, либо всплывает карточка нового кандидата.

Если кандидат уже есть в системе, оператору не нужно вбивать его номер в E-Staff и искать данные соискателя вакансии, он сразу заходит в его карточку. Такая автоматизация позволяет на 10% сократить время входящего звонка. В том случае, когда кандидат не подходит, его тут же отклоняют.

В исходящем потоке во время поиска резюме в систему заносятся все кандидаты (не важно — звонили им или не звонили, отклонили их или пригласили), что позволяет при входящих звонках благодаря кнопке «Импорт», добавленной WebSoft, заносить кандидатов.
Websoft, e-staff, Алексей Корольков
В таком случае, во время входящего звонка рекрутер легко может найти вакансию в списке и ответить, воспользовавшись скриптом разговора в качестве подсказки. Для понимания объемов, у dpd примерно 60−70 вакансий в сезон по регионам.

Рекрутер сам назначает собеседование благодаря массовой SMS и e-mail рассылке. Это делается буквально в три клика после назначения группового или индивидуального интервью.

Для разграничения входящего e-mail потока организован отдельный почтовый ящик для ответов на рассылки. Неважно, кто из рекрутеров отправил рассылку, все они уходят с одного ящика, куда и принимаются ответы.

Кроме того, в dpd есть еще два дополнительных способа привлечения кандидата:

  • чат-бот на лендинге, который синхронизирован с E-Staff
  • роботизированный обзвон роботом Юлей

Оба этих канала работают по заранее прописанным скриптам. Роботизированный поиск в E-Staff позволяет скачивать резюме с superjob.ru, rabota.ru и zarplata.ru. После чего по параметрам запускается автоматический дозвон. В случае соединения звонок отправляется на входящую линию, в противном случае — карточка отправляется в систему со статусом «Позвонить». Аналогично происходит отправка карточки и от чат-бота, включая переписку.
Далее в системе назначаются групповые интервью, и любой заказчик может зайти в нее (с ограниченными правами доступа), проанализировать по регионам кандидатов и проставить им статусы, вплоть до принятия на работу.

Рекрутеры больше же не слушают гудки, не перенабирают номера, всё это делается автоматически.
Websoft, dpd, Алексей Корольков
Результаты:
  • сократилась стоимость закрытия массовых вакансий на 50%
  • стратегический проект получил высшую оценку от руководства компании
  • каждый заказчик видит весь процесс и результаты подбора
  • автоматизированные системы предполагают использование высокотехнологичных инструментов
  • вакансии массового подбора закрываются в нормативные сроки

Для обработки входящего потока теперь требуется в 2, а то и в 3 раза меньше сотрудников. В то же время увеличивается количество кандидатов и улучшается их качество. А стоимость подбора получается ниже, чем у кадровых агентств.

Адаптация

Получив нового сотрудника, нужно помочь ему максимально оперативно и безболезненно адаптироваться. На этом этапе приведу пример Виталия Фуфаева (руководитель отдела обучения Банка «Открытие»).

Проблема:
Одновременный приход большого количества курсов на каждого сотрудника, которому непонятно, в какой очередности их проходить, и все ли они необходимы конкретно для него.
Websoft, Виталий Фуфаев, Алексей Корольков
Проблема усугубилась в момент объединения Банка «Открытие» и «Бин Банка», когда пришлось в сжатые сроки обучить более 7000 новых сотрудников.

Решение:
Путь любого сотрудника в Банке «Открытие» начинается с входа на корпоративный портал, посетить который можно как с рабочего компьютера, так и с мобильного устройства. Последующее приветственное письмо не содержит строгих обязательств и упоминания о самой адаптации, а лишь выражает радость от прихода пользователя на портал с надеждой на взаимовыгодное сотрудничество.
Websoft, Виталий Фуфаев, Алексей Корольков
Следующий шаг в борьбе с «брошенностью» нового сотрудника — показ его наставника, того, кто поможет освоиться на первых порах с коллективом, с бытовыми условиями. Также автоматически на портале назначается руководитель для каждого сотрудника. Попутно на почту наставнику и руководителю приходят рекомендации о том, как помочь вверенному им новичку комфортно влиться в рабочий процесс. Руководитель указывает в письме своему новому подчиненному о тех, кто поможет ему в конкретных задачах в период адаптации.
Websoft, Виталий Фуфаев, Алексей Корольков
Независимо от своей специализации каждый сотрудник первоначально получает базовый пакет курсов (информационная безопасность, охрана труда и т. д.). А для того, чтобы сделать процесс адаптации «более человечным», каждому новобранцу предлагается в плановом порядке сделать еще ряд элементарных действий, например — подпись в почтовом клиенте, загрузка фотографии на портал. В процессе адаптации всем приходится выполнять большой список различных действий, но с помощью удобных фильтров на портале можно для себя понять их приоритетность по дням. При этом содержательно количество дел не уменьшается, но не происходит перегрузка.

Второй этап адаптации — программа индивидуального развития в рамках ТРМ (типового рабочего места). Начинается она с очного обучения, которое продолжает 5-дневное наставничество под руководством уже предметного эксперта, а не того, кто помогал освоиться на новом месте в самом начале.
Websoft, Виталий Фуфаев, Алексей Корольков
Как видно, при таком подробном разделении всех элементов адаптации на этапы и блоки, новый сотрудник не оказывается один на один с огромным списком дел (до 90 задач) в то время, когда уже и рабочий процесс начинает требовать первых результатов деятельности.

Что касается очных мероприятий, то при возможности выбора даты, сотрудник может это делать сам. Если же оно будет проводиться сегодня, то назначится автоматически. В частности в Банке «Открытие» есть «Вэлкам-дэй», во время которого новые сотрудники делятся друг с другом положительными впечатлениями. Его периодичность — раз в две недели, и записываться на такие дни сотрудники могут самостоятельно.
Websoft, Виталий Фуфаев, Алексей Корольков
Кроме типовых задач общего и профессионального плана, руководитель может давать сотруднику определенные поручения, которые записываются на портале в свободной форме. А для контроля процесса адаптации и его глубокого анализа на портале «Открытия» есть специальный «даш-борд» руководителя.
Websoft, Виталий Фуфаев, Алексей Корольков
Руководителям разного уровня соответствует разная вложенность подразделений для более глубокого анализа. Этот функциональный инструмент самописный под требования и пожелания руководителей банка.

Автоматизировать процесс адаптации помогает интерактивный помощник, расположенный в правом нижнем углу портала. Этот бот представляет некий безголосый аналог «Яндекс.Алисы».
Websoft, Виталий Фуфаев, Алексей Корольков
На часть вопросов он дает конкретные ответы, на другие — подключает поиск по всей базе WebTutor-компании.

Результаты:
За 3 месяца было адаптировано 7000 новых сотрудников, а вот и слагаемые успеха:
Websoft, Виталий Фуфаев, Алексей Корольков

Вовлечённость

В секции «Вовлеченность» приведу два примера. Один касается модернизации портала обучения в плане внешнего вида и эргономичности, а другой — в прямой заинтересованности. Со второго и начну. Докладом «Карьерные маршруты» поделился Райнур Хамидуллин из ВТБ.

Численность уже объединенного банка ВТБ достигла 30 000 человек. И вот как раз для тех из этого большого количества сотрудников, кто задумывается о карьерном росте, и был задуман данный проект.

Проанализировав ситуацию, ответственные за персонал специалисты вывели три варианта развития сотрудников по этим карьерным маршрутам.
Websoft, Райнур Хамидуллин, Алексей Корольков
Заходя на портал, сотрудник может выбрать одно из этих трех направлений развития. После чего система подсказывает, как действовать дальше:

  • на какую следующую ступень надо взойти в случае прямолинейно-вертикального роста,
  • какие требования для будущего профиля в рамках кросс-функциональной смены направления внутри своего подразделения или между департаментами.
Websoft, Райнур Хамидуллин, Алексей Корольков
Учитывается входное тестирование, стаж на рабочем месте и соответствие KPI. В случае провала теста система подсказывает, какие курсы следует изучить. Причем для повторного прохождения теста должен пройти определенный интервал времени (заданный заранее). Когда тест пройден успешно, сотрудник подает заявку, за которой следуют следующие варианты документооборота.

  1. Одобрение непосредственного руководителя
  2. В случае «кросс» — одобрение и непосредственного руководителя, и того подразделения, куда сотрудник планирует перейти.

В данном случае этот проект проходит пилотным в 4-х городах, а в 2020 году планируется масштабировать его на всю страну. За техническую часть проекта отвечали разработчики WebSoft.
Другой пример усиления вовлеченности представили Мария Мозгалёва и Багаева Светлана из «Ростелеком».
Websoft, Светлана Багаева, Алексей Корольков
Проблема:
Коробочный, безликий портал, в котором проводилось лишь обязательное обучение. Пользователь, заходя на портал, видел список из двух тысяч курсов, в котором сложно было найти нужное для себя.

Решение:
Для того чтобы сотрудникам учиться было легко и удобно, за два минувших года внутренние департаменты совместно с разработчиками WebSoft произвели ряд существенных изменений портала:
  • обновление версии
  • редизайн по брендбуку
  • отключение админского доступа лишним пользователям
  • введение новых ролей и развитие их функционала
  • смена названия на понятное, а не «серверное»
  • изменение процессов организации обучения
  • внедрение удобного учебного плана
  • создание более удобного и понятного вида модульных программ
Websoft, Светлана Багаева, Алексей Корольков
Websoft, Светлана Багаева, Алексей Корольков
К тому же, учебный портал «Ростелеком» не только стал функциональнее и удобнее сам, но качественнее теперь и его поддержка:

  • 2-я линия — «стандартные проблемы"/настройка, консультация, сбои
  • 3-я линия — «сложные проблемы"/методология
  • 4-я линия — поддержка WebSoft /все сломалось или что-то не кликается

При решении поставленных задач упор был сделан на доработку коробочных решений под собственные задачи и уникальный дизайн в соответствии с новым брендбуком компании. За примеры при разработке дизайна брались такие успешные школы, как «GeekBrains», «Нетология», виртуальная школа Сбербанка. Для реализации красоты привлекались профессиональные дизайнеры с рынка. Основу функционала составил модуль WebTutor «Управление знаниями».
Websoft, Светлана Багаева, Алексей Корольков, Мария Мозгалева
Для более точного выявления багов на разных стадиях, теперь, при разросшейся базе, используется не один, а 4 сервера (1 — WebSoft и внутренние разработчики, 2 — внутреннее тестирование, 3 — еще раз убедиться, что ничего не сломается, 4 — в руки пользователя).

Для простого же сотрудника, зашедшего на портал, стало удобнее понимать, какие мероприятия назначены и из каких категорий. Это стало возможным благодаря определенному цифровому кодированию (цвет соответствует категории) с «говорящими» иконками на основе классификаторов.
Websoft, Светлана Багаева, Алексей Корольков, Мария Мозгалева
Теперь контент выделяется визуально, а не представляет собой многотысячный список из однообразных записей. При этом сохраняется единый стиль без излишних иллюстраций.
Личный кабинет пользователя теперь более информативный и функциональный, в котором в пределах одного клика можно просмотреть все свои назначения, успехи и планы.

В ближайших планах:

  • доработка страниц для тренеров и HR
  • организация внешнего обучения и выдачи сертификатов
  • адаптивная верстка
  • интеграция с библиотеками
  • подключение внешних преподавателей, проверяющих домашние задания

Прокторинг

Выше было разобрано, как с помощью продуктов WebSoft набирать пользователей, адаптировать их и вовлекать в обучение. В заключении заглянем за обратную сторону экрана и проверим, как добросовестно пользователи обучаются на портале. А поможет в этом еще одного решение WebSoft — средство прокторинга. Если вам незнакомо это понятие, то предлагаю сначала почитать статью годичной давности «Автопрокторинг дистанционного обучения с интеграцией в LMS», в которой я подробно описал работу инструмента ProctorEdu.

Забегая вперед, можно отметить, что в Webtutor, кроме собственного прокторинга, есть возможность интеграции как раз с ProctorEdu, а также Examus. Но рассмотрим и свой функционал.

Текущий модуль прокторинга WebTutor, как рассказал Суровцев Александр, может фиксировать изображение с видео камеры устройства в виде скриншотов или видео, а также записывать видео с экрана. Версия от 3-го квартала будет иметь дополнительные возможности:

  • сравнение лиц
  • анализ количества лиц в кадре
  • возможность интегрироваться с внешними провайдерами

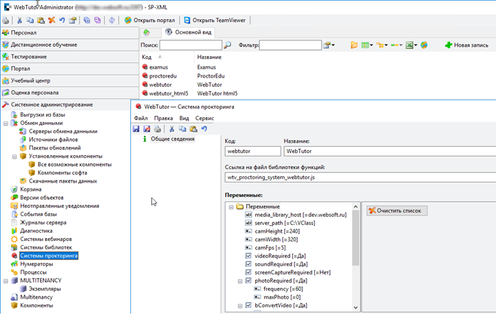
Модуль прокторинга в Webtutor располагается в блоке «Системное администрирование». В карточке прокторинга видно, что сейчас его 4 вида: старое, новое, ProctorEdu и Examus.
Websoft, Александр Суровцев, Алексей Корольков, прокторинг
В качестве опций можно выставить частоту съемки, размер изображения и др. Сейчас прокторинг в Webtutor можно использовать с тестами, курсами и опросами. Ниже видно, как галочкой отмечается использование выбранного прокторинга для теста.
Websoft, Александр Суровцев, Алексей Корольков, прокторинг
В момент запуска теста перед пользователем возникают дополнительные сообщения об инициализации устройств, оповещения о записи или несовместимости браузера.
Websoft, Александр Суровцев, Алексей Корольков, прокторинг
Кстати о браузерах: вот какие поддерживают прокторинг WebTutor.
Websoft, Александр Суровцев, Алексей Корольков, прокторинг
Кроме того, пользователь видит свое изображение с веб-камеры. Дальше ничего необычного для него не происходит. А после завершения теста или курса в дело вступает проктор — некий ответственный эксперт. Для него разработана отдельная панель, с помощью которой он может проанализировать чистоту прохождения.
Websoft, Александр Суровцев, Алексей Корольков, прокторинг
Здесь перед ним открываются все сессии прокторинга в мероприятиях, за которыми он закреплен ответственным. Для удобства отбора сессий список оснащен рядом фильтров. Доступ к этой панели имеет и руководитель сотрудника.

На карточке сессии отображается вся записанная информация с индикацией проблемных мест (выделено красным цветом), которые выявляются по следующим критериям:

  • соответствие лица фотографии в карточке сотрудника,
  • соответствие начавшего тест лица лицу на всех остальных кадрах,
  • количество лиц в кадре.
Websoft, Александр Суровцев, Алексей Корольков, прокторинг
Новая версия прокторинга анализирует все эти критерии уже автоматически и при выявлении проблем помечает сессию подозрительной, которую в свою очередь подробно просматривает «живой» проктор.

Если же использовать интегрированные варианты прокторинга, то вся проверка будет проводится на их стороне, а в Webtutor уже будут попадать готовые результаты.

В дальнейшем планируется реализация анализа направления взгляда пользователя — смотрит ли он на экран или периодически отводит глаза, подсматривая правильные ответы вне монитора. Ну, а подглядывание в электронные шпаргалки и так фиксируется захватом экрана.

И в завершение

Здесь затронуто лишь 5 кейсов из более чем 40 выступлений на прошедшей конференции Е-Практика. Более подробно о кейсах можно почитать в традиционном кейс-буке, который WebSoft предлагает всем участникам конференции.
Websoft, Александр Суровцев, Алексей Корольков, прокторинг
WebSoft говорит о себе не слоганами рекламы или хайповыми постами, а постоянно растущей библиотекой реализованных кейсов. Подкупает и то, как глава компании Алексей Корольков традиционно подробной речью закрывает конференцию, рассказывая об итогах за год, о том, что находится в процессе разработки и ближайших планах. Напоминает это презентационные речи Стива Джобса или того же Аркадия Воложа («Яндекс»). Здорово, когда босс сам очень в теме.

А чтобы быть в курсе движухи WebSoft между Е-Практика'ми, читайте авторские посты Алексея в его регулярно обновляющемся блоге.
Понравилась статья? Нажми на Лайфика!
статьи по теме